Home
About Diagrams
Java 7
Java 8
Java 10
JavaFX 8
JavaFX 10
    - animation
    - application
    - beans
    - collections
        FXCollections
        Listener
        Observable Collection
        ObservableList
    - concurrent
    - css
    - embed
    - event
    - fxml
    - geometry
    - print
    - scene
    - scene.chart
    - scene.control
    - scene.effect
    - scene.image
    - scene.input
    - scene.layout
    - scene.media
    - scene.paint
    - scene.shape
    - scene.text
    - scene.transform
    - scene.web
    - stage
    - util
    Register
 
Patreon
Paypal
 
Twitter
Contact
Legal


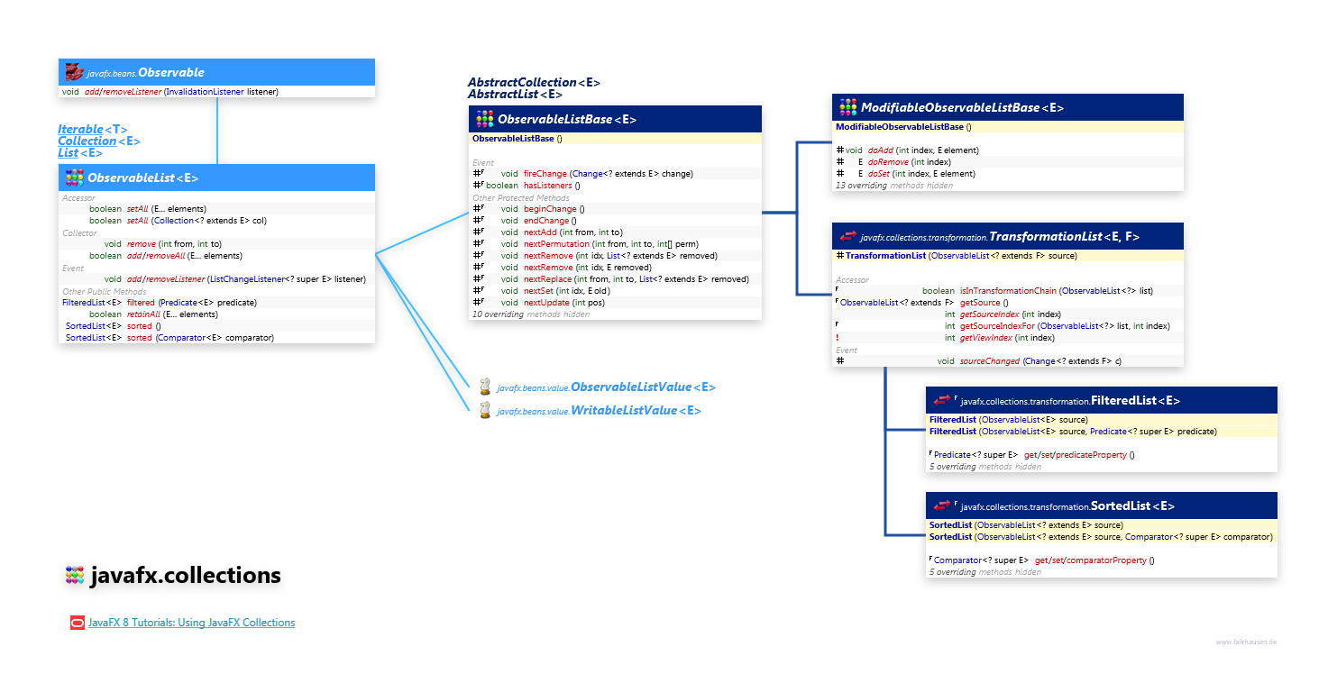
Package javafx.beans.*

Observable

Package javafx.collections.*

ModifiableObservableListBase, ObservableList, ObservableListBase

Package javafx.collections.transformation.*

FilteredList, SortedList, TransformationList

 

Original API Documentation